Page 109 - การรวบรวมและวิเคราะห์เปรียบเทียบ รายงานตรวจสอบการละเมิดสิทธิมนุษยชนของคณะอนุกรรมการสิทธิในทรัพยากรน้ำ ชายฝั่ง แร่ และสิ่งแวดล้อม ในคณะกรรมการสิทธิมนุษยชนแห่งชาติ (พ.ศ. 2545 - 2550) : (รายงานหลัก)
P. 109
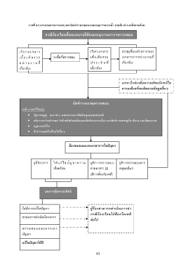
ภาพที่ 4.1 กระบวนการตรวจสอบและจัดท ารายงานของคณะอนุกรรมการน ้า ชายฝั่ง แร่ และสิ่งแวดล้อม
กรณีร้องเรียนที่มอบหมายให้คณะอนุกรรมการฯตรวจสอบ
เรียกเอกสาร เรียกเอกสาร ประชุมชี้แจงด้วยวาจาและ
เ บื้อ ง ต้ น จ า ก ลงพื้นที่ตรวจสอบ เพิ่มเติมตาม เอกสารจากหน่วยงานที่
ห น่ ว ย ง า น ที่ ป ร ะ เ ด็ น ที่ เกี่ยวข้อง
เกี่ยวข้อง เกี่ยวข้อง
เจรจาไกล่เกลี่ยความขัดแย้ง/แก้ไข
ความเดือดร้อน/ติดตามข้อมูลอื่นๆ
จัดท ารายงานตรวจสอบ
หลักเกณฑ์วินิจฉัย
รัฐธรรมนูญ และ พรบ. คณะกรรมการสิทธิมนุษยชนแห่งชาติ
กติการะหว่างประเทศ ว่าด้วยสิทธิพลเมืองและสิทธิทางการเมือง และสิทธิทางเศรษฐกิจ สังคม และวัฒนธรรม
กฎหมายทั่วไป
ข้อก าหนดหรือเงื่อนไขอื่นๆ
ข้อเสนอแนะและมาตรการไขปัญหา
ั
ยุติโครงการ ให้แก้ไขปญหาความ ยุติการตรวจสอบ ยุติการตรวจสอบจาก
เดือดร้อน ตามมาตรา 22 เหตุผลอื่นๆ
้
(มีการฟองร้องคดี)
ผลการคุ้มครองสิทธิ
ไม่มีการแก้ไขปัญหา ผู้ร้องสามารถด าเนินการน า
กรณีร้องเรียนไปฟ้ องร้องคดี
ชะลอการด าเนินโครงการ
ต่อไป
ตรวจสอบและบรรเทา
ปัญหา
แก้ไขปัญหาได้ดี
93

